World Shader Settings
The World Shader sets an environment’s light ambiance and background appearance. Since Sturdy makes color expression dependent on light position and intensity, the World Shader will influence the shader’s effects a lot — maybe too much.
It may actually be necessary to tone down the influence of the World Shader, so you you may paint color with lights that you can directly control (say, the Sun Light or a couple of Area Lights).
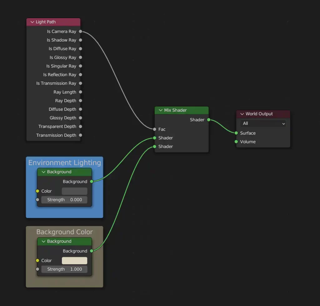
As a reference you may use, append or copy the Sturdy World world shader present on the provided Blender files. If you open it on the Shader Editor, you’ll find a simple node tree with two color inputs.
▼ Environment Lighting
You may pick a color or plug anything you want here — say, an HDRI image on an Environment Texture node. Just but be sure to use a very low value on the Strength slider, for instance: 0.2. Most of the time it will be safe to leave Strength at 0 and control the environment lighting with standard lights on the viewport.
▼ Background Color
This will determine the background appearance.
Pick a color if you want a flat background, or plug something else on the color input — say, a custom HDRI image on an Environment Texture node.
Lights
Be sure to add lights to your scene: you’ll be painting with light!
If you want to use a Sun Light, use a Strength of π for maximal value mapping. Just write pi on the Strength field of the Sun Light you added and click enter. And then be sure to rotate the sun on all axes until you find the perfect view.
Adjust the color expression of the shader with other lights, if you will. Check the provided Blender files for simple lighting setups you may adapt or use as a reference.

